| Special column name | |
|---|---|
| filename | |
| path | |
| xslt | also see the XsltTransformXml OCL operator |
| filedata | |
| savefile |
Producing Export Files From MDriven Server
You can also write files by adding an action column called “savefile” (case sensitive). When the periodic action supervisor in MDrivenServer sees this action column, it looks for two additional columns: path and filename (case insensitive). If these are found, the complete result of the ViewModel is streamed out as XML by using the ViewModelXMLUtils.GetDataAsXml method. The XML is then saved to path/filename.
Like this:
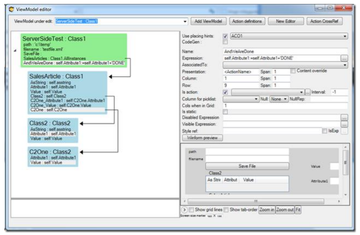
In a real-world application, it looks like this:
Notice that both the path and filename are evaluated expressions. Furthermore, the Action UpdateExportTime is executed last – and it changes some data. Since the whole execution is wrapped in a memory transaction, we make sure that we do not update the export time unless the file was written and everything is ok.
The resulting file looks like this:
Shaping and Transforming Export Files
This SaveFile action has been updated to look for a column named XSLT. If it is found, the contents of the field are assumed to be a valid XSLT transformation. The XML from the ViewModel is transformed with the XSLT and the result is saved as above.
So if your XSLT is…
<?xml version='1.0'?> <xsl:stylesheet xmlns:xsl='http://www.w3.org/1999/XSL/Transform' version='1.0'> <xsl:output method='text' omit-xml-declaration='yes'/> <xsl:value-of select='ArticleNumber'/>,<xsl:value-of select='SalesArticleName'/> </xsl:template> </xsl:stylesheet>
… then your output would be…
NO101087,Cosmica Tygg 90 ST…
New Addition March 2019: Arbitrary Filedata
Add a ViewModel column named "filedata". This results in an Image, Blob, or other byte array type, and this data is saved rather than the ViewModel-data-as-XML.
If the "filedata"-column is of type string, the string content is written to the file.
The MDriven Book - Next Chapter: SQLExport
