🚀 Welcome to MDriven Learn –  MDriven is now on Discord!  Don’t miss the latest Release Notes.
Chapter 3 Images
This page was created by Stephanie on 2024-07-15. Last edited by Edgar on 2025-01-20.

NOTE: Click on the image to view it in full.

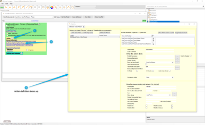
Step 76

76.png

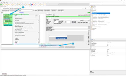
Step 77

77.png

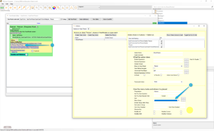
Step 78

78.png

Step 79

79.gif

Step 80

80.gif

Step 81

81.gif

Step 82

82.gif

Step 83

83.gif

Step 84

84.gif

Step 85

85.gif

Step 86

86.png

Step 87

87.png

Step 88

88.gif

Step 89

89.png

Step 90

90.gif

Step 91

91.png

Step 92 & 93

92 and 93.gif

Step 94

94.gif

Step 95 & 96

95 & 96.png

Step 97

97.png

Step 98 & 99

98 and 99.gif

Step 100

100.gif

Step 101

One-hundred-One.gif

Step 102

102.gif

Step 103

103.gif

Step 104

104.0.png➡️104.1.png

Step 105

1️⃣105.0.png

2️⃣105.01.png

3️⃣105.02.png

4️⃣105.03.png