Chapter 4 Images
This page was created by Stephanie on 2024-07-31. Last edited by Edgar on 2025-01-20.
NOTE: Click on the image to view it in full.
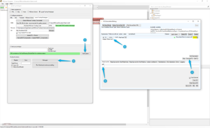
Step 107
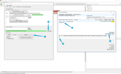
Step 108
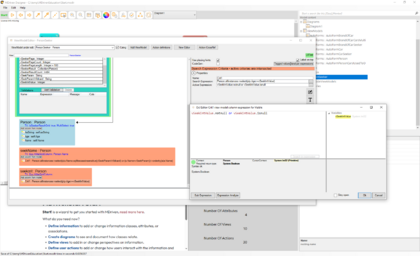
Step 109
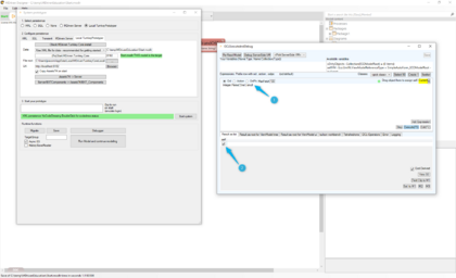
Step 110
Step 111
Step 112
Step 113 and 114
Step 115
Step 116
Step 117
Step 118
Step 119
Step 120 and 121
Step 122 and 123
Step 124
Step 125
Step 126
Step 127
Step 128
Step 129
Step 130
Step 131
Step 132
Step 133
Step 134
Step 135
Step 137
Step 138
Step 139
Step 140
Step 141
BUG FIX:
