🚀 Welcome to MDriven Learn –  MDriven is now on Discord!  Don’t miss the latest Release Notes.
Chapter 7 Images
This page was created by Stephanie on 2024-09-04. Last edited by Edgar on 2025-01-20.

NOTE: Click on the image to view it in full.

Step 215

215.png

Step 216

216.png

Step 217

217.0.png➡️217.1.png

Step 218

1️⃣218.0.png

2️⃣218.1.png

3️⃣218.2.png

Step 219

219.png

Step 220

220.0.png➡️220.1.png

Step 221

221.0.png➡️221.1.png

Step 222

222.0.png➡️222.1.png

Step 223

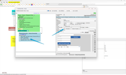
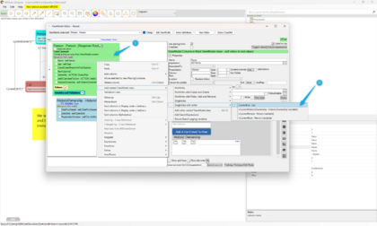
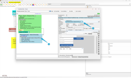
1️⃣223.0.png

2️⃣223.1.png

3️⃣223.2.png

4️⃣223.3.png

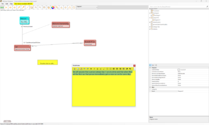
Step 225

225.0.png

Step 226

226.png

Step 227

227.0.png➡️227.1.png

Step 228

228.0.png➡️228.1.png

Step 229

229.png

Step 230

230.gif

Step 231

231.0.png➡️231.1.png

Step 232

Option 1232.0.png

Option 2 232.0 (change of time format to suit my date time settings).png

Step 233

233.0.png➡️233.1.png

Step 234

234.0.png➡️234.1.png

Step 235

235.png

Step 236

236.png

Step 237

1️⃣237.0.png

2️⃣237.1.png

3️⃣237.2.png

Step 238

1️⃣238.0.png

2️⃣238.1.png

3️⃣238.2.png